Runtime Text To Speech

Cross-platform, offline text-to-speech synthesis for Unreal Engine. Generate natural-sounding speech with 900+ voices across 45 languages - now featuring Kokoro studio-quality voice models and streaming TTS.

UE 4.27 - 5.7
Blueprints & C++
All platforms supported
45 languages, 900+ voices

Offline Text-to-Speech Made Simple

Runtime Text To Speech provides real-time, offline, and cross-platform text-to-speech synthesis with no internet connection required. The plugin supports 45 languages with over 900 voices and 160+ voice qualities, including the new Kokoro studio-quality voice models for exceptional output quality.

Completely Offline

Works without an internet connection across all platforms

Extensive Voice Options

45 languages, 128 voice models, and 205 voice qualities

Studio-Quality Voices

Featuring 152 high-quality Kokoro voice models across 8 languages

Seamless Integration

Easy to use with Blueprint and C++ support

Video Tutorial
Full Blueprint support with easy-to-use nodes

Key Features

Text to Speech Synthesis

Convert text to speech with simple Blueprint or C++ calls. Supports two methods for selecting voice models.

Text to speech by name
Text to Speech (By Name)
Text to speech by object
Text to Speech (By Object)

Cancel Ongoing Synthesis

Cancel any ongoing speech synthesis operation at any time, which is particularly useful for long texts or when you need to interrupt playback to start a new synthesis.

Cancel speech synthesis
Cancel an ongoing speech synthesis operation

Integration with Audio Playback

The plugin works seamlessly with Runtime Audio Importer to play the synthesized speech.

Text to speech and play audio
Convert text to speech and play the audio

Pro Tip

The plugin returns raw PCM audio data that can be processed, saved, or played. Use Runtime Audio Importer to convert this data into a playable sound wave, or implement your own audio processing solution.

Technical Details

Voice Model Architecture

Piper TTS Engine
Kokoro Voice Models
ONNX Runtime
PCM Audio Output (Float32)

Synthesis Options

Standard Synthesis

Complete synthesis before returning audio data, ideal for short texts

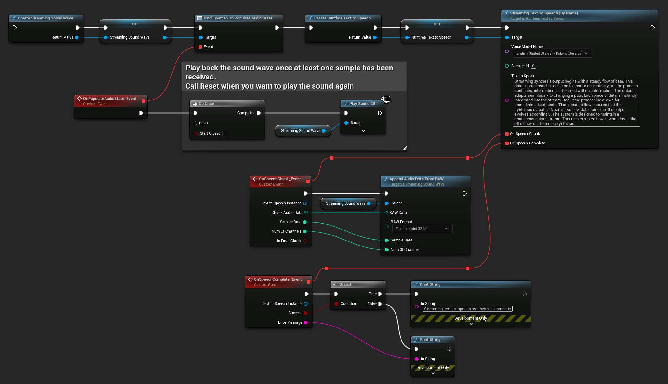
Streaming Synthesis

Process audio data in real-time as it's generated, perfect for long texts

Cancellable Operations

Cancel ongoing synthesis at any time for responsive applications

Multi-Speaker Selection

Choose from hundreds of speakers in supported voice models

Voice Model Types

Standard Voice Models

Basic voice models with good quality for general use

Multi-Speaker Models

Voice models with multiple speaker options (up to 900+ in some cases)

Emotional Voice Models

Models with emotional variations for expressive speech

Kokoro Studio-Quality Models

High-quality models with exceptional naturalness and clarity

Platform Support

Windows
Mac
Linux
Android
iOS
Meta Quest

Powerful Integrations

Runtime Text To Speech works seamlessly with other plugins to create complete speech and audio solutions for your Unreal Engine projects.

Runtime Audio Importer

Process the synthesized speech audio data for playback, saving, or further manipulation with advanced audio processing capabilities.

Learn more

Runtime Speech Recognizer

Create two-way voice communication by combining speech recognition and text-to-speech for interactive conversational experiences.

Learn more

Runtime MetaHuman Lip Sync

Animate character lip movements in real-time using the synthesized speech for immersive character dialogues and interactions.

Learn more

Runtime AI Chatbot Integrator

Connect with advanced AI chatbots to generate dynamic text content that can be converted to speech for AI-driven character interactions.

Learn more

TTS Options: Offline vs API-based

Runtime Text To Speech provides offline, on-device speech generation with no internet connection required – ideal for games that need to work offline or with privacy constraints. Runtime AI Chatbot Integrator connects to cloud services like OpenAI and ElevenLabs for state-of-the-art AI chat and TTS capabilities when an internet connection is available.

Documentation & Support

Get started quickly with our detailed documentation and receive support through multiple channels. From basic usage to advanced techniques, we're here to help you succeed.

Comprehensive Documentation

Step-by-step guides for all features

Tutorials

Visual guides for common use cases

Discord Community

Get real-time help from developers and users

Email Support

Direct contact for custom development needs

Streaming TTS example

Demo Project

Try our demo project to experience the capabilities of Runtime Text To Speech firsthand. The demo showcases various voice models and features.

Demo GIF
Demo interface showing text-to-speech synthesis with different voice models

Demo Features

Selection of different voice models
Text input for custom synthesis
Speaker selection for multi-speaker models
Regular and streaming synthesis
Audio playback of synthesized speech
Blueprint implementation examples

Demo Package

Includes a limited selection of voice models to keep the build size manageable while demonstrating the plugin's capabilities.

Supported Languages

The plugin supports 45 languages with multiple voice models and qualities for each, including the new Kokoro studio-quality voice models.

Major Languages

  • English (United States) 44 models, 26 qualities
  • English (British) 18 models, 11 qualities
  • German (Deutsch) 8 models, 10 qualities
  • French (Français) 8 models, 7 qualities
  • Spanish (Español) 12 models, 8 qualities
  • Chinese (简体中文) 110 models, 2 qualities

European Languages

  • Russian (Русский) 4 models, 4 qualities
  • Italian (Italiano) 5 models, 2 qualities
  • Polish (Polski) 4 models, 4 qualities
  • Dutch (Nederlands) 5 models, 5 qualities
  • Ukrainian (Українська) 2 models, 2 qualities
  • Turkish (Türkçe) 3 models, 3 qualities

Additional Languages

  • Portuguese (Português) 8 models, 4 qualities
  • Hindi (हिन्दी) 8 model, 3 qualities
  • Korean (한국어) 1 model, 1 quality
  • Vietnamese (Tiếng Việt) 3 models, 3 qualities
  • Catalan (Català) 2 models, 3 qualities
  • And many more languages... Various models

Kokoro Studio-Quality Models

The plugin now includes 152 high-quality Kokoro models across 8 languages: English (US), English (UK), Simplified Chinese, Spanish, Portuguese, Hindi, French, and Italian. These models represent some of the highest-quality open-source TTS solutions available today.

Try Kokoro Voices Online

Add Text-to-Speech Capabilities to Your Project

Generate natural-sounding speech from text directly in your application with no internet connection required. Create voice-enabled experiences across all platforms with 45 languages, hundreds of voices, and now with streaming TTS for real-time applications.